Subgraph 子图
Visual Effect Subgraph 是一种资源,其中包含 Visual Effect Graph 的一部分,可在其他 Visual Effect Graph 或 Subgraph 中使用。子图显示为单个节点。
子图在图中可以用作三种主要用法:
- System Subgraph:包含在一个图中的一个或多个系统 。
- Block Subgraph:一组打包在一起并用作 Block 的 Blocks 和 Operators 。
- Operator Subgraph:一组打包在一起并用作 Operator 的 Operators。
子图允许您将图中常用的节点集分解为可重用的资源,并将它们添加到库中。
System Subgraphs
系统子图是嵌套在其他 Visual Effect Graph 中的 Visual Effect Graph:

用作 Subgraph 的 Visual Effect Graph 显示为 Context,它显示:
- 子图中定义的 Exposed Properties。
- 子图中使用的 Events。
创建 System Subgraphs
要创建 System Subgraph:
- 在 Project 窗口中创建 Visual Effect Graph。
- 在 Visual Effect Graph 中选择一个或多个系统。
- 导航到 右键单击 上下文菜单,然后选择 Convert to Subgraph.
- 在 Save File (保存文件) 对话框中保存 Graph Asset。
使用此方法创建子图会将所有转换后的内容替换为 System Subgraph 节点。
编辑 System Subgraphs
要编辑在 Visual Effect Graph 窗口中打开的系统子图,请执行以下操作:
- 双击 Project 视图中的 Visual Effect Graph 资源。
- 右键单击 System Subgraph Context。
- 在上下文菜单中选择 Enter Subgraph 。
在 Visual Effect Graph 中使用 System Subgraph
要将 System Subgraph 节点添加到图形中,请将 Visual Effect Graph 从 Project View 拖动到 Visual Effect Graph 窗口。
自定义 System Subgraph 节点
您可以像自定义 Visual Effect Graph 属性一样自定义 System Subgraph 属性。您还可以使用 Operators 创建自定义表达式,以扩展子图中包含的系统的行为。
您可以使用 Event 或 Spawn Context 将事件发送到 System Subgraph 节点的 Workflow 输入。
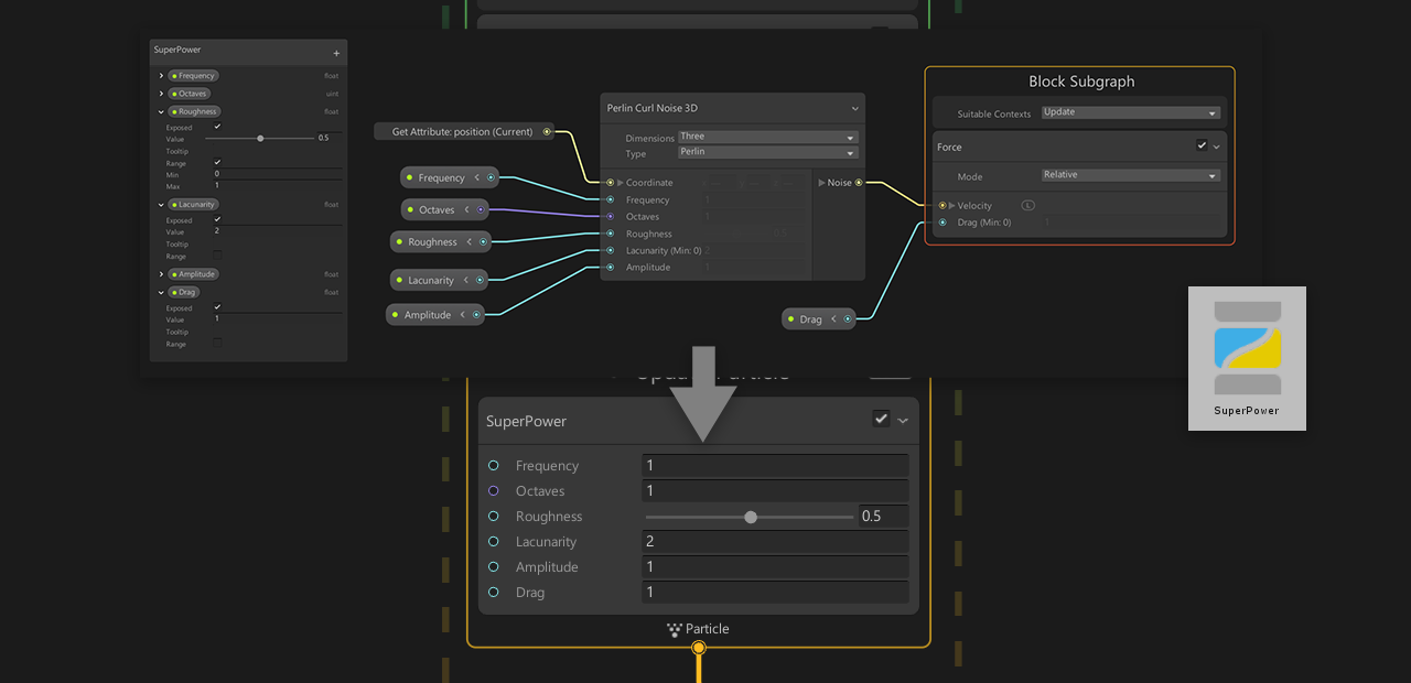
Block Subgraphs
块子图是仅包含运算符和块的特定子图。您可以将 Block Subgraph 用作另一个 Visual Effect Graph 或 SubGraph 中的 Block。

创建 Block Subgraphs
要创建 Block Subgraph:
- 在 Project 窗口中使用 Asset/Create/Visual Effects/Visual Effect Subgraph Block 创建一个 Visual Effect Subgraph 块。
- 在 Visual Effect Graph 中选择一个或多个 Blocks 和可选的 Operators
- 导航到 Right-Click 上下文菜单,然后选择 Convert to Subgraph Block
- 在 Save file (保存文件) 对话框中保存 Sub Graph 资源。
使用此方法创建子图时,Unity 会将所有转换后的内容替换为 Block Subgraph 节点。
编辑 Block Subgraphs
您可以通过以下方式之一编辑块子图:
- 在 Visual Effect Graph 窗口中打开一个 Block Subgraph。
- 双击 Project 视图中的 Subgraph Asset。
- 右键单击子图块,然后在上下文菜单中选择 Enter Subgraph 。

您可以在名为 Block Subgraph 的不可移除上下文中添加 Blocks。
- 块子图上下文中的所有块在用作子图时按顺序执行
- 您可以使用以下 Properties 自定义 Context:
- Suitable Contexts :确定哪些上下文类型与块子图兼容
您可以定义子图块在 Blackboard 中显示的菜单类别
使用 Block Subgraphs
要将 Block Subgraph 节点添加到图形中:
- 将 Visual Effect Subgraph 块资源从 Project View 拖动到 Visual Effect Graph 窗口的上下文块区域内。
或:
- 通过键入 Block Subgraph Asset name (块子图资产名称) 来使用 Add block (添加块) 菜单。
自定义 Block Subgraphs
您可以像自定义常规 Block 属性一样自定义 Block Subgraph 属性。您还可以使用 Operators 创建自定义表达式,以扩展用作子图的 Block 的行为。
Operator Subgraphs
Operator Subgraph 是特定的 Subgraph 资源,仅包含 Operator,可用作其他 Visual Effect Graph 或 Sub Graph 中的 Operator。

创建 Operator Subgraphs
要创建 Operator Subgraph:
- 在 Project 窗口 Asset/Create/Visual Effects/Visual Effect Subgraph Operator 中创建 Visual Effect Subgraph 操作符
- 在 Visual Effect Graph 中选择一个或多个 Operator,
- 导航到 右键单击 上下文菜单,然后选择 Convert to Subgraph Operator
- 在 Save file (保存文件) 对话框中保存 Sub Graph 资源。
使用此方法创建 Subgraph 时,Unity 会将所有转换后的内容替换为 Operator Subgraph 节点。
编辑 Operator Subgraphs
要通过在 Visual Effect Graph 窗口中打开 Operator Subgraph 来编辑它,请执行以下操作:
- 双击 Project 视图中的 Subgraph Asset
或:
- 右键单击子图块,然后在上下文菜单中选择 Enter Subgraph 。
您可以在 Blackboard 窗口中为 Operator 设置 Input 和 Output Properties:
- 要创建Input属性,请添加新属性并启用其 Exposed 标志。
- 要创建 Output 属性,请添加新的属性,然后将它们移动到 Output Category。
使用 Blackboard 定义子图 Block 所在的菜单类别。
使用 Operator Subgraphs
要将 Operator Subgraph 节点添加到图形中:
- 将 Visual Effect Subgraph 块资源从 Project View 拖动到 Visual Effect Graph 窗口的上下文块区域内。
或:
- 使用 Add Block Menu,键入 Block Subgraph Asset name。
自定义 Operator Subgraphs
您可以像自定义常规 Block 属性一样自定义 Operator Subgraph 属性。您还可以使用 Operators 创建自定义表达式,以扩展用作子图的 Block 的行为。